Description

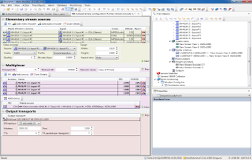
MultiScreen allows encoding of video, incoming from different sources to IP TS.

Link-up Broadcast Integration Equipment and Solutions Inc.
Innovative ideas bring the best solutions


MultiScreen allows encoding of video, incoming from different sources to IP TS.
Reviews
There are no reviews yet.